First of all, this is a huge thing, excellent thing to integrate at 1 Day of any operation. This is a really nice project that I am definitely going to contribute, especially into documentation and python SDK as it is my current language of choice.
So I have taken a really deep dive into the OpenZiti for the past two weeks(everyday of 5-6hrs straight).
Have watched a lot of videos on both OpenZiti and Netfoundry's channels. Have gone through a bunch of topics in this forum. Took a look at archived repositories of fabric, edge, ziti with controller itself, zac.
So coming here into this topic I would to finish my research with a bunch of questions that I still have. They would mostly be about terminology, as Glossary nor does repos have answered those for me. Or maybe a little architecture designs applied.
- What is a difference between a 'Private Ziti Edge Router' and 'Ziti Fabric Router' terminology?
- What L7 protocol does control plane use(websockets?)
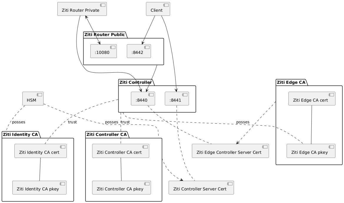
- What's the idea of splitting up the root CA into bunch of intermediates if Ziti controller has to have all of them? Meaning no 'decentralized' approach for intermediates.
- Is there any internal architectural overviews of networking, written in UML possibly?
- Why Ziti Fabric's documentation(mostly diagrams) is not included into the official documentation?
- Is it correct to assume that ziti-tunneler-sdk utilizes ziti-sdk-c to create an interface to communicate with the overlay and provide a good-old underlay interface for services running on the host along with the tunneler?
- Why isn't it explicitily stated that ziti-sdk-c create a unix socket to which it sends the data to be consumed by the underlying application?(more general question of just documentation for architecture of sdks per se)
- Is it correct to assume that 'Edge' functionality is added onto the Xgress, Xmgmt, Xctrl parts of the 'fabric'?
- Is it correct to assume that 'Edge' is just a word for 'exposing something externally'?


